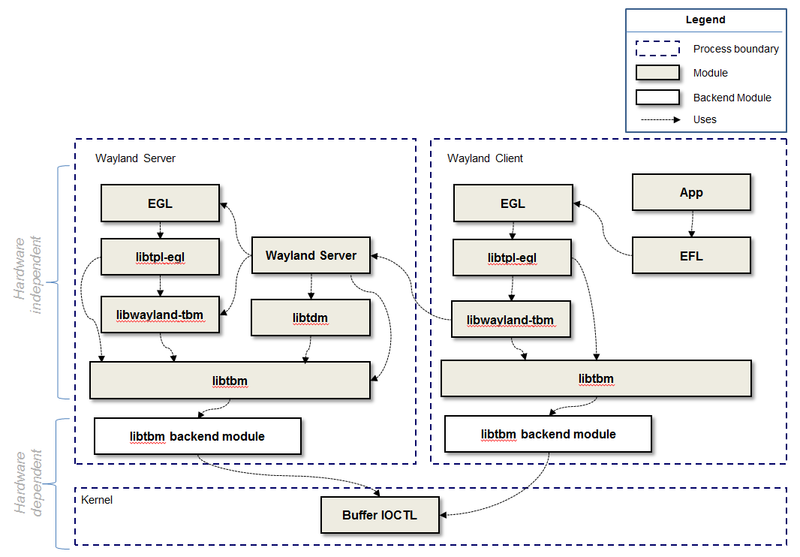
Graphics and UI
The application composes the graphic user interface by creating a window with a toolkit. The display server composites an application’s windows and shows the result on the screen. For this procedure, the graphics and UI middleware offers the following 3 modules for both client and server:
Figure: Graphics UI diagram

The modules are hardware abstraction layers for graphics and UI. They allow the client and server to render with the GPU, share buffers with other processes, and organize hardware output devices for various chipsets. Their backend module needs to be implemented for the new hardware device.
- TBM provides an abstraction interface for the Tizen graphic buffer manager.
- TDM provides an abstraction interface for a display server, such as X or Wayland, to allow direct access to graphics hardware in a safe and efficient manner as a display HAL.
- TPL-EGL is an abstraction layer for surface and buffer management on the Tizen platform aimed to implement the EGL™ porting layer of the OpenGL® ES driver over various display protocols.
For an application to handle input device events, the Input Manager is provided, and is mainly comprised of libinput and a thin wrapper around it. It handles input events in Wayland compositors and communicates with Wayland clients.
Buffer Management
TBM has a frontend library and a backend module. The TBM frontend library is hardware-independent and provides a generic buffer interface. On the other hand, the TBM backend module is hardware-dependent and provides a buffer interface dependent on the target system. Chipset vendors have to provide their own backend modules in order for TBM to work well on the Tizen platform. This is because the way each vendor manages the graphic buffers can be different between various chipset devices. TBM already has several reference backends, such as libtbm-dumb, and libtbm-shm.
Figure: TBM backend

With TBM, the client and server can allocate buffers and share buffers between them. For example, a client allocates a graphic buffer, draws something on it with GL and sends it to the display server for displaying it on the screen without buffer copying. The TBM backend module is implemented as a shared library and the TBM frontend finds the libtbm-default.so file and loads it from the /usr/lib/bufmgr directory at runtime.
sh-3.2# ls -al
lrwxrwxrwx 1 root root 14 Jul 28 2016 libtbm_default.so -> libtbm_sprd.so
lrwxrwxrwx 1 root root 20 Jul 28 2016 libtbm_sprd.so -> libtbm_sprd.so.0.0.0
lrwxrwxrwx 1 root root 20 Jul 28 2016 libtbm_sprd.so.0 -> libtbm_sprd.so.0.0.0
-rwxr-xr-x 1 root root 26728 Jun 29 2016 libtbm_sprd.so.0.0.0
Initialing the TBM Backend Module
The TBMModuleData is for the entry point symbol to initialize the TBM backend module. The TBM backend module must define the global data symbol with the name of tbmModuleData. The TBM frontend loads the tbmModuleData global data symbol and calls the init() function at the initial time.
Note
Do not change the name of the symbol in the TBM backend module.
/*
@brief tbm module data
Data type for the entry point of the backend module
*/
typedef struct {
TBMModuleVersionInfo *vers; /* TBM module information */
ModuleInitProc init; /* init function of a backend module */
} TBMModuleData;
typedef int (*ModuleInitProc) (tbm_bufmgr, int);
The TBM backend module initialization consists of allocating the tbm_bufmgr_backend instance (tbm_backend_alloc), entering the necessary information, and the initialization itself (tbm_backend_init).
tbm_bufmgr_backend tbm_backend_alloc(void);
void tbm_backend_free(tbm_bufmgr_backend backend);
int tbm_backend_init(tbm_bufmgr bufmgr, tbm_bufmgr_backend backend);
MODULEINITPPROTO (init_tbm_bufmgr_priv);
static TBMModuleVersionInfo DumbVersRec = {
"shm",
"Samsung",
TBM_ABI_VERSION,
};
TBMModuleData tbmModuleData = {&DumbVersRec, init_tbm_bufmgr_priv};
int
init_tbm_bufmgr_priv(tbm_bufmgr bufmgr, int fd) {
tbm_bufmgr_backend bufmgr_backend;
bufmgr_shm = calloc(1, sizeof(struct _tbm_bufmgr_shm));
bufmgr_backend = tbm_backend_alloc();
bufmgr_backend->priv = (void *)bufmgr_shm;
bufmgr_backend->bufmgr_deinit = tbm_shm_bufmgr_deinit,
bufmgr_backend->bo_size = tbm_shm_bo_size,
bufmgr_backend->bo_alloc = tbm_shm_bo_alloc,
bufmgr_backend->bo_free = tbm_shm_bo_free,
bufmgr_backend->bo_import = tbm_shm_bo_import,
bufmgr_backend->bo_import_fd = NULL,
bufmgr_backend->bo_export = tbm_shm_bo_export,
bufmgr_backend->bo_export_fd = NULL,
bufmgr_backend->bo_get_handle = tbm_shm_bo_get_handle,
bufmgr_backend->bo_map = tbm_shm_bo_map,
bufmgr_backend->bo_unmap = tbm_shm_bo_unmap,
bufmgr_backend->bo_lock = NULL;
bufmgr_backend->bo_unlock = NULL;
bufmgr_backend->surface_get_plane_data = tbm_shm_surface_get_plane_data;
bufmgr_backend->surface_supported_format = tbm_shm_surface_supported_format;
if (!tbm_backend_init(bufmgr, bufmgr_backend)) {
tbm_backend_free(bufmgr_backend);
free(bufmgr_shm);
return 0;
}
return 1;
}
Porting the OAL Interface
TBM provides the header files to implement the TBM backend module.
Table: TBM backend module header files
| Header file | Description |
|---|---|
| tbm_bufmgr_backend.h | This file includes information on implementing the TBM backend module. |
| tbm_drm_helper.h | This file includes helper functions for the DRM interface backend module. |
| tbm_bufmgr.h | This is the user header file including general information on how to use the TBM. |
| tbm_surface.h | This is the user header file including general information on how to use tbm_surface. |
TBM Backend Interface
The following table lists the TBM backend interface functions for initializing and deinitializing.
Table: Initializing and deinitializing functions
| Function | Description | |
|---|---|---|
ModuleInitProc() |
The init function of a backend module. |
Mandatory |
bufmgr_deinit() |
Deinitialize the buffer manager privately. | Mandatory |
bufmgr_bind_native_display() |
If the backend needs to get the native display, use this backend function. | Optional |
The following table lists the TBM backend interface functions for tbm_bo.
Table: tbm_bo functions
| Function | Description | Mandatory |
|---|---|---|
bo_alloc() |
Allocates the buffer object. If the backend wants to reuse the bo private at frontend, return the same pointer of the bo private. |
Yes |
bo_free() |
Frees the buffer object. The frontend calls this function when it does not use the bo private. |
Yes |
bo_import() |
Imports the buffer object associated with the key. If the backend does not support buffer sharing by the TBM key, the function pointer must be set to NULL. |
No |
bo_export() |
Exports the buffer object. If the backend does not support buffer sharing by TBM key, the function pointer must be set to NULL. |
No |
bo_import_fd() |
Imports the buffer object associated with the prime fd. The tbm_fd must be freed by the user. If the backend does not support buffer sharing by TBM fd, the function pointer must be set to NULL. |
Yes (Must support buffer sharing by TBM fd.) |
bo_export_fd() |
Imports the buffer object associated with the prime fd. The tbm_fd must be freed by the user. If the backend does not support buffer sharing by TBM fd, the function pointer must be set to NULL. |
Yes (Must support buffer sharing by TBM fd.) |
bo_get_flags() |
Gets the TBM flags of memory type. | Yes |
bo_size() |
Gets the size of a buffer object. | Yes |
bo_get_handle() |
Gets the tbm_bo_handle according to the device type. |
Yes |
bo_map() |
Maps the buffer object according to the device type and the option. | Yes |
bo_unmap() |
Unmaps the buffer object. | Yes |
bo_lock() |
Locks the buffer object with a device and an opt. | No |
bo_unlock() |
Unlocks the buffer object. | No |
The following table lists the TBM backend interface functions for tbm_surface.
Table: tbm_surface functions
| Function | Description | Mandatory |
|---|---|---|
surface_supported_format() |
Queries the format list and the number to be supported by backend. | Yes |
surface_get_plane_data() |
Gets the plane data, such as the size, offset, pitch, and buffer object index of the surface. | Yes |
surface_bo_alloc() |
Allocates the buffer object for the TBM surface with width, height, format, and buffer object index. If the backend does not want to allocate the buffer of the TBM surface with width, format, and height, the function pointer must be set to NULL. The TBM frontend allocation buffer of the TBM surface with data is gained from the surface_get_plane_data(). |
No |
The following table lists the TBM buffer memory types.
Table: TBM buffer memory types
| Buffer memory type | Description |
|---|---|
TBM_BO_DEFAULT |
Default memory: it depends on the backend |
TBM_BO_SCANOUT |
Scanout memory |
TBM_BO_NONCACHABLE |
Non-cachable memory |
TBM_BO_WC |
Write-combine memory |
TBM_BO_VENDOR |
Vendor specific memory (depends on the backend) |
The following table lists the TBM buffer device types.
Table: TBM buffer device types
| Device type | Description |
|---|---|
TBM_DEVICE_DEFAULT |
Device type to get the default handle |
TBM_DEVICE_CPU |
Device type to get the virtual memory |
TBM_DEVICE_2D |
Device type to get the 2D memory handle |
TBM_DEVICE_3D |
Device type to get the 3D memory handle |
TBM_DEVICE_MM |
Device type to get the multimedia handle |
The following table lists the TBM buffer access options.
Table: TBM buffer access options
| Access option | Description |
|---|---|
TBM_OPTION_READ |
Access option to read |
TBM_OPTION_WRITE |
Access option to write |
TBM_OPTION_VENDOR |
Vendor-specific option that depends on the backend |
TBM DRM Helper Functions
If the target uses the drm interface, the client needs to get the authenticated fd from the display server and the display server must share the drm master fd with the TDM backend module. The TBM frontend provides the helper functions for drm authentication with the Wayland protocol and shares the master fd with the TDM backend module.
Table: DRM helper functions
| Function | Description |
|---|---|
tbm_drm_helper_wl_auth_server_init() |
If the TBM backend module need to use the authentication server, the backend module must call this function in the display server. |
tbm_drm_helper_wl_auth_server_deinit() |
Deinitializes the drm authentication in the display server. |
tbm_drm_helper_get_master_fd() |
If the TDM backend module already has a drm master fd, the TBM backend module can get the master fd from this function. |
tbm_drm_helper_set_tbm_master_fd() |
If the TBM backend module opens the drm master fd, this function has to be called for sharing the drm master fd with TDM. |
tbm_drm_helper_unset_tbm_master_fd() |
If the TBM backend module is opened and does not use the drm master fd, this function has to be called. |
tbm_drm_helper_get_auth_info() |
Client gets the authenticated fd and device info from the display server. |
TBM Backends
The following table lists the TBM backends.
Table: TBM backends
| Backend | Project (http://review.tizen.org) | Description |
|---|---|---|
libtbm-shm |
platform/adaptation/libtbm-shm | Backend for a target device which supports the SHM memory interface. The SHM backend module uses the XSI shared memory segment and does not have hardware dependencies. |
libtbm-dumb |
platform/adaptation/libtbm-dumb | Backend for a target device which supports the DUMB memory interface. If the target kernel supports the drm interface, the target can use the dumb backend because the DUMB memory interface is the default drm memory interface. |
libtbm-sprd |
platform/adaptation/spreadtrum/libtbm-sprd | Backend for a target device which uses the Spreadtrum chipset only. The sprd backend module uses the drm gem memory interface but some ioctl are only provided by the sprd drm kernel. |
libtbm-exynos |
platform/adaptation/samsung_exynos/libtbm-exynos | Backend for a target device which uses the exynos chipset only. The exynos backend module uses the drm gem memory interface but some ioctl are only provided by exynos drm kernel. |
libtbm-vigs |
platform/adaptation/emulator/libtbm-vigs | Backend for a target device which supports the VIGS interface. The vigs backend is used by the emulator target. |
Reference
For more information about TBM and the TBM backend, see Tizen Buffer Manager (TBM).
Display Management
The display server composites and shows the client’s buffers on screen. The display server sometimes needs to convert or scale an image to a different size or format. To make it possible for various chipset devices, the display server needs the display hardware resource information and control over the resources. Tizen Display Manager (TDM) offers these functionalities for the display server with the unified interface for various chipset devices.
Figure: TDM backend

With TDM, the display server can perform mode setting, DPMS control, and showing a buffer (framebuffer or video buffer) on the screen in the most efficient way. If the hardware supports the m2m converting and capture device, the display server can also convert an image and dump a screen including all hardware overlays with no compositing.
The vendor has to implement the TDM backend module. The TDM backend module has the responsibility to let the TDM frontend know the display hardware resource information. The display server gets this information and controls hardware devices through the TDM frontend APIs. TDM already has several backends for reference, such as libtdm-drm and libtdm-fbdev.
The TDM backend is implemented as a shared library. The TDM frontend finds the libtdm-default.so file and loads it in the /usr/lib/tdm directory at runtime.
sh-3.2# ls -l /usr/lib/tdm
total 40
lrwxrwxrwx 1 root root 14 Jul 28 2016 libtdm-default.so -> libtdm-drm.so
-rwxr-xr-x 1 root root 37152 Jul 12 2016 libtdm-drm.so
The TDM backend module must define the global data symbol with the name tdm_backend_module_data. The TDM frontend reads this symbol at the initialization time. TDM calls the init() function of the tdm_backend_module_data. For more information, see tdm_backend.h.
typedef struct _tdm_backend_module {
const char *name; /* The module name of the backend module */
const char *vendor; /* The vendor name of the backend module */
unsigned long abi_version; /* The ABI version of the backend module */
tdm_backend_data *(*init)(tdm_display *dpy, tdm_error *error);
void (*deinit)(tdm_backend_data *bdata);
} tdm_backend_module;
#include <tdm_backend.h>
static tdm_drm_data *drm_data;
tdm_backend_data*
tdm_drm_init(tdm_display *dpy, tdm_error *error) {
drm_data = calloc(1, sizeof(tdm_drm_data));
return (tdm_backend_data*)drm_data;
}
void
tdm_drm_deinit(tdm_backend_data *bdata) {
free(bdata);
}
tdm_backend_module tdm_backend_module_data = {
"drm",
"Samsung",
TDM_BACKEND_SET_ABI_VERSION(1,1),
tdm_drm_init,
tdm_drm_deinit
};
The TDM backend must register the tdm_func_display(), tdm_func_output(), and tdm_func_layer() functions with the tdm_backend_register_func_display(), tdm_backend_register_func_output(), and tdm_backend_register_func_layer() functions in the tdm_backend_module_data init() function.
#include <tdm_backend.h>
tdm_backend_data*
tdm_drm_init(tdm_display *dpy, tdm_error *error) {
memset(&drm_func_display, 0, sizeof(drm_func_display));
drm_func_display.display_get_capability = drm_display_get_capability;
drm_func_display.display_get_pp_capability = drm_display_get_pp_capability;
drm_func_display.display_get_outputs = drm_display_get_outputs;
drm_func_display.display_get_fd = drm_display_get_fd;
drm_func_display.display_handle_events = drm_display_handle_events;
drm_func_display.display_create_pp = drm_display_create_pp;
ret = tdm_backend_register_func_display(dpy, &drm_func_display);
if (ret != TDM_ERROR_NONE)
goto failed;
memset(&drm_func_output, 0, sizeof(drm_func_output));
drm_func_output.output_get_capability = drm_output_get_capability;
ret = tdm_backend_register_func_output(dpy, &drm_func_output);
if (ret != TDM_ERROR_NONE)
goto failed;
memset(&drm_func_layer, 0, sizeof(drm_func_layer));
drm_func_layer.layer_get_capability = drm_layer_get_capability;
ret = tdm_backend_register_func_layer(dpy, &drm_func_layer);
if (ret != TDM_ERROR_NONE)
goto failed;
return (tdm_backend_data*)drm_data;
}
After loading the TDM backend module, the TDM frontend calls the display_get_capability(), display_get_outputs(), output_get_capability(), output_get_layers(), and layer_get_capability() functions to get the hardware-specific information. That means that the TDM backend module must implement these 5 functions.
In addition, if a target has a memory-to-memory converting hardware device and the capture hardware device, the TDM backend module can register the tdm_func_pp() and tdm_func_capture() functions with the tdm_backend_register_func_pp() and tdm_backend_register_func_capture() functions.
Porting the OAL Interface
TDM provides the header files to implement the TDM backend module.
Table: TDM backend module header files
| Header file | Description |
|---|---|
| tdm_backend.h | This file defines the TDM backend interface. |
| tdm_log.h | This file includes functions to print logs in frontend and backend modules. |
| tdm_helper.h | This file includes helper functions for the TDM frontend and backend. |
The display backend interface is mandatory. For more information, see tdm_backend.h.
Table: Display backend interface functions
| Function | Description | Mandatory |
|---|---|---|
display_get_capability() |
Gets the display capabilities of the backend module. TDM calls this function not only at initialization, but also when a new output is connected. If the hardware has a maximum usable layer count restriction, the backend module can set the max count in the max_layer_count element of the tdm_caps_display structure. Otherwise, it is set to -1. |
Yes |
display_get_pp_capability() |
Gets the pp capabilities of the backend module. TDM calls this function not only at initialization, but also when a new output is connected. The backend module does not need to implement this function if the hardware does not have a memory-to-memory converting device. If it does, the backend module must fill the tdm_caps_pp data, which contains the hardware restriction information which a converting device can handle, such as format and size. |
No |
display_get_capture_capability() |
Gets the capture capabilities of the backend module. TDM calls this function not only at initialization, but also when a new output is connected. The backend module does not need to implement this function if the hardware does not have a capture device. If it does, the backend module must fill the tdm_caps_capture data, which contains the hardware restriction information which a capture device can handle, such as format and size. |
No |
display_get_outputs() |
Gets an output array of the backend module. TDM calls this function not only at initialization, but also when a new output is connected. The backend module must return the newly-allocated array which contains tdm_output* data. It is freed in the frontend. |
Yes |
display_get_fd() |
Gets the file descriptor of the backend module. The backend module can return the epoll’s fd. |
No |
display_handle_events() |
Handles the events which happen on the fd of the backend module. |
No |
display_create_pp() |
Creates a pp object of the backend module. The backend module does not need to implement this function if the hardware does not have a memory-to-memory converting device |
No |
The output backend interface is mandatory. For more information, see tdm_backend.h.
Table: Output backend interface functions
| Function | Description | Mandatory |
|---|---|---|
output_get_capability() |
Gets the capabilities of an output object. TDM calls this function not only at initialization, but also when a new output is connected. The tdm_caps_output contains connection status, modes, available properties, and size restriction information. |
Yes |
output_get_layers() |
Gets the layer array of an output object. TDM calls this function not only at initialization, but also when a new output is connected. The backend module must return the newly-allocated array which contains tdm_layer* data. It is freed in the frontend. |
Yes |
output_set_property() |
Sets the property with a given ID. | No |
output_get_property() |
Gets the property with a given ID. | No |
output_wait_vblank() |
Waits for VBLANK. If this function returns TDM_ERROR_NONE, the backend module must call a user vblank handler with the user data of this function after vblanks interval. |
Yes |
output_set_vblank_handler() |
Sets the user vblank handler. |
Yes |
output_commit() |
Commits the changes for an output object. When this function is called, the backend module must apply all changes of the given output object to the screen as well as the layer changes of this output. If this function returns TDM_ERROR_NONE, the backend module must call a user commit handler with the user data of this function after all changes of the given output object are applied. |
Yes |
output_set_commit_handler() |
Sets a user commit handler. | Yes |
output_set_dpms() |
Sets the DPMS of an output object. | No |
output_get_dpms() |
Gets the DPMS of an output object. | No |
output_set_mode() |
Sets 1 of the available modes of an output object. | Yes |
output_create_capture() |
Creates a capture object of an output object. The backend module does not need to implement this function if the hardware does not have a capture device. | No |
output_set_status_handler() |
Sets an output connection status handler. The backend module must call the output status handler when the output connection status has been changed to let the TDM frontend know of the change. | No |
output_set_dpms_handler() |
Sets an output DPMS handler. The backend module must call the output DPMS handler when the output DPMS has been changed to let the TDM frontend know of the change. | No |
The layer backend interface is mandatory. For more information, see tdm_backend.h.
Table: Layer backend interface functions
| Function | Description | Mandatory |
|---|---|---|
layer_get_capability() |
Get the capabilities of a layer object. The backend module must implement this function. TDM calls this function not only at initialization, but also when a new output is connected. The tdm_caps_layer contains the available formats/properties and zpos information. |
Yes |
layer_set_property() |
Sets the property with a given ID. | No |
layer_get_property() |
Gets the property with a given ID. | No |
layer_set_info() |
Sets the geometry information to a layer object. The backend module applies the geometry information when the output object of a layer object is committed. | Yes |
layer_get_info() |
Gets the geometry information of a layer object. | Yes |
layer_set_buffer() |
Sets a TDM buffer to a layer object. The backend module shows a TDM buffer on the screen when the output object of a layer object is committed. | Yes |
layer_unset_buffer() |
Unsets a TDM buffer from a layer object. The backend module must remove the currently-showing buffer from the screen. | Yes |
layer_set_video_pos() |
Sets the zpos for a video layer object. The backend module does not need to implement this function if the backend module does not have video layers. The zpos of the video layer is changeable. |
No |
layer_create_capture() |
Creates a capture object of a layer object. The backend module does not need to implement this function if the hardware does not have a capture device. | No |
layer_get_buffer_flags() |
Gets the buffer flags which the layer can support. | No |
The pp backend interface is optional. For more information, see tdm_backend.h.
Table: pp backend interface functions
| Function | Description |
|---|---|
pp_destroy() |
Destroys a pp object. |
pp_set_info() |
Sets the geometry information to a pp object. The backend module applies the geometry information when committed. |
pp_attach() |
Attaches a source buffer and a destination buffer to a pp object. The backend module converts the image of a source buffer to a destination buffer when committed. The size/crop/transform information is set using the pp_set_info() function of tdm_func_pp. When done, the backend module must return the source/destination buffer using the tdm_pp_done_handler() function. |
pp_commit() |
Commits changes for a pp object. |
pp_set_done_handler() |
Sets a user done handler to a pp object. The backend module must call the tdm_pp_done_handler() function when image conversion is done. |
The capture backend interface is optional. For more information, see tdm_backend.h.
Table: Capture backend interface functions
| Function | Description |
|---|---|
capture_destroy() |
Destroys a capture object. |
capture_set_info() |
Sets the geometry information to a capture object. The backend module applies the geometry information when committed. |
capture_attach() |
Attaches a TDM buffer to a capture object. When the capture_commit() function is called, the backend module starts to dump an output or a layer to a TDM buffer. The backend module starts to dump an output or a layer to a TDM buffer when committed. The size/crop/transform information is set using the capture_set_info() function of the tdm_func_capture. When done, the backend module must return the TDM buffer using the tdm_capture_done_handler() function. |
capture_commit() |
Commits changes for a capture object. |
capture_set_done_handler() |
Sets a user done handler to a capture object. The backend module must call the tdm_capture_done_handler() function when the capture operation is done. |
TDM backends
There are several backends which can be used as reference when implementing the TDM backend.
Table: TDM backends
| Backend | Project (http://review.tizen.org) | Description |
|---|---|---|
libtdm-drm |
platform/adaptation/libtdm-drm | Backend for a target device which supports the DRM interface, such as the Tizen SDK emulator. No PP or capture capability. |
libtdm-fbdev |
platform/adaptation/libtdm-fbdev | Backend for a target device which supports the FBDEV interface. No PP or capture capability. |
libtdm-exynos |
platform/adaptation/samsung_exynos/libtdm-exynos | Backend for a target device which uses the exynos chipset using the DRM interface. Has PP and capture capability, using the exynos-specific DRM interface to support PP. |
libtdm-sprd |
platform/adaptation/spreadtrum/libtdm-sprd | Backend for a target device which uses the Spreadtrum chipset using the Spreadtrum-specific ioctl. Uses the DRM interface to support vblank. Has PP capability, but no capture capability. |
Testing the Porting Result
TDM offers the tdm-test-server tool to allow you to easily test the porting result. The tdm-test-server tool is included in the libtdm-tools package, which can be downloaded from the platform binary’s snapshot repository. Make sure that TBM porting is done before using the following commands, because TDM works on top of TBM.
$ systemctl stop display-manager (stop the display server)
$ export XDG_RUNTIME_DIR=/run
$ export TBM_DISPLAY_SERVER=1
$ tdm-test-server (show all options)
$ tdm-test-server -a (test all layers)
$ tdm-test-server -a -v (test all layers with vblank events)
The following image shows the result of a test performed using the tdm-test-server -a command. The fullscreen buffer is set to the PRIMARY layer, and the small buffer is set to the OVERLAY layer.
Figure: Tdm-test-server results

Checking TDM Log Messages
TDM uses dlog to print debug messages. To show TDM runtime log messages:
$ dlogutil -v threadtime TDM
References
For detailed information about TDM and the TDM backend, see Tizen Display Manager (TDM).
Input Management
The input manager supports a libinput-based input device backend. libinput is a common input library for the Wayland compositor. With libinput, the input stack is simpler without the Xorg input drivers. Since Tizen 3.0, the input manager is not a HAL component.
Figure: Tizen 3.0 input management

libinput
The libinput library handles input devices for display servers and other applications that need to directly deal with input devices:
- Device detection
- Device handling
- Input device event processing
- Scaling touch coordinates
- Generating pointer events from touchpads
- Pointer acceleration
For more information, see the libinput wiki.
libevdev
The libevdev library handles evdev kernel devices. It abstracts the evdev ioctls through type-safe interfaces and provides functions to change the appearance of the device. For more information, see https://en.wikipedia.org/wiki/Evdev.
mtdev
The mtdev standalone library transforms all variants of kernel MT events to the slotted type B protocol. For more information, see http://www.linuxfromscratch.org/blfs/view/svn/general/mtdev.html.
libinput Backends
libinput: platform/upstream/libinput
OpenGL®
This section describes the essential elements of the Tizen platform-level graphics architecture related to OpenGL® ES and EGL™, and how it is used by the application framework and the display server. The focus is on how graphical data buffers move through the system.
The Tizen platform requires the OpenGL® ES driver for the acceleration of the Wayland display server and the wayland-egl client. This platform demands an OpenGL® ES and EGL™ driver which is implemented by the Tizen EGL Porting Layer.
Tizen OpenGL® ES and EGL™ Architecture
The following figure illustrates the Tizen OpenGL® ES and EGL™ architecture.
Figure: Tizen OpenGL® ES architecture

-
CoreGL
An injection layer of OpenGL® ES that provides the following capabilities:
- Support for driver-independent optimization (FastPath)
- EGL™/OpenGL® ES debugging
- Performance logging
- Supported versions
- EGL™ 1.4
- OpenGL® ES 1.1, 2.0, 3.0, 3.1
CoreGL loads the manufacturer’s OpenGL® ES driver from the
/usr/lib/driverdirectory. CoreGL provides thelibEGL.so,libGLESv1_CM.so, andlibGLESvs.sodriver files in the/usr/libdirectory. -
GPU vendor GL/EGL™ driver
The Tizen platform demands that the GPU vendor implements the GL and EGL™ driver using
libtpl-egl. The GPU vendor GL/EGL™ driver (libEGL.so,libGLESv1_CM.so,libGLESv2.so) must be installed in the/usr/lib/driverpath.
Tizen Porting Layer (TPL) for EGL™
TPL-EGL is an abstraction layer for surface and buffer management on the Tizen platform. It is used for implementation of the EGL™ platform functions.
Figure: TPL architecture

The background for the Tizen EGL Porting Layer for EGL™ is in various window system protocols in Tizen. There was a need for separating common layer and backend.
Tizen uses the Tizen Porting Layer for EGL™, as the TPL-EGL API prevents burdens of the EGL™ porting on various window system protocols. The GPU GL Driver’s Window System Porting Layer can be implemented by TPL-EGL APIs which are the corresponding window system APIs. The TBM, Wayland, and GBM backends are supported.
Tizen Porting Layer for the EGL™ Object Model
TPL-EGL provides interfaces based on an object-driven model. Every TPL-EGL object can be represented as a generic tpl_object_t, which is reference-counted and provides common functions. Currently, display and surface types of TPL-EGL objects are provided. A display, like a normal display, represents a display system which is usually used for connecting to the server. A surface corresponds to a native surface, such as wl_surface. Surfaces can be configured to use N-buffers, but are usually double-buffered or triple-buffered. A buffer is what you render on, usually a set of pixels or a block of memory. For these 2 objects, the Wayland, GBM, TBM backend are defined, and they correspond to their own window systems. This means that you do not need to care about the window systems.
The TPL-EGL has the following core objects:
-
TPL-EGL Object
Base class for all TPL-EGL objects.
-
TPL-EGL Display
Encapsulates the native display object (
Display *,wl_display). Like a normal display, this represents a display system which is usually used for connecting to the server, scope for other objects. -
TPL-EGL Surface
Encapsulates the native drawable object (
Window,Pixmap,wl_surface). The surface corresponds to a native surface, such astbm_surface_queueorwl_surface. A surface can be configured to use N-buffers, but they are usually double-buffered or triple-buffered.
TPL-EGL Objects and Corresponding EGL™ Objects
Both TPL-EGL and vendor OpenGL® ES/EGL™ driver handles a tbm_surface as the corresponding TPL surface buffer. It is represented by the TBM_Surface part in the following figure.
Figure: TPL-EGL architecture

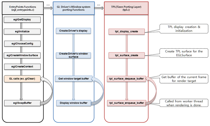
The following figure illustrates the OpenGL® ES drawing API flow.
Figure: OpenGL® ES drawing API flow

TPL-EGL Frontend API
TPL-EGL Object is a base class for all TPL-EGL objects. It provides common functionalities to all TPL-EGL objects.
Table: TPL-EGL Object functions
| Function | Description |
|---|---|
tpl_object_reference() |
Increases the reference count of a TPL-EGL object. All TPL-EGL objects are reference-counted with a reference count 1 on creation. When the reference count drops to 0, the object is freed. |
tpl_object_unreference() |
Decreases the reference count and destroys the object if it becomes 0. |
tpl_object_get_reference() |
Gets the reference count of the given TPL-EGL object. |
tpl_object_get_type() |
Gets the type of the object (display, surface, or buffer). |
tpl_object_set_user_data() |
Sets the user data to a TPL-EGL object. If the user wants to relate some data with a TPL-EGL object, this function allows them to register a pointer to such data, which can be retrieved later using the tpl_object_get_user_data() function. The key is the pointer value itself as a key. |
tpl_object_get_user_data() |
Gets the registered user data of a TPL-EGL object. |
TPL-EGL Display encapsulates the native display object (Display *, wl_display). Any other objects created from TPL-EGL Display inherit its backend type.
Table: TPL-EGL Display functions
| Function | Description |
|---|---|
tpl_display_create() |
Creates the TPL-EGL display object for the given native display if there is no existing TPL-EGL display for that native display. If given NULL for native_dpy, this function returns the default display. |
tpl_display_get() |
Gets the TPL-EGL display object for the given native display if one exists for it. |
tpl_display_get_native_handle() |
Gets the native display handle which the given TPL-EGL display is created for. |
tpl_display_query_config() |
Queries the supported pixel formats for the given TPL-EGL display. If any pixel format values are acceptable, use the TPL_DONT_CARE value for the size values . |
tpl_display_filter_config() |
Filters the configuration according to a given TPL-EGL display. This function modifies current config specific to the current given TPL-EGL display. |
tpl_display_get_native_window_info() |
Queries information on the given native window. |
tpl_display_get_native_pixmap_info() |
Queries information on the given native pixmap. |
tpl_display_get_buffer_from_native_pixmap() |
Gets the native buffer from the given native pixmap. |
TPL-EGL Surface encapsulates the native drawable object (Window, Pixmap, wl_surface). The main features of the class are retrieving the buffer for a frame and posting the surface to a screen.
Table: TPL-EGL Surface functions
| Function | Description |
|---|---|
tpl_surface_create() |
Creates a TPL-EGL surface for the given native surface. |
tpl_surface_get_display() |
Gets the TPL-EGL display where the given TPL-EGL surface was created from. |
tpl_surface_get_native_handle() |
Gets the native surface handle of the given TPL-EGL surface. |
tpl_surface_get_type() |
Gets the type of the given TPL surface. |
tpl_surface_get_size() |
Gets the current size of the given TPL-EGL surface. The size of a surface can change when a user or the server resizes the window. TPL-EGL updates the size information every time when a buffer is queried using the tpl_surface_dequeue_buffer() function. Note that there can still be mismatch between actual surface size and the cached one. |
tpl_surface_validate() |
Validates the current frame of the given TPL-EGL surface. Call this function before getting the final render target buffer, as calling the tpl_surface_dequeue_buffer() function after calling this function can give output values different to earlier ones. A buffer returned after calling this function is guaranteed not to change further. |
tpl_surface_dequeue_buffer() |
Gets the buffer of the current frame for the given TPL-EGL surface. Depending on the backend, communication with the server can be required. Returned buffers are used for rendering the target to draw the current frame. Returned buffers are valid until the next tpl_surface_dequeue_buffer() function call. If the tpl_surface_validate() function returns TPL_FALSE, the previously returned buffers must no longer be used. Instead, this function must called again before drawing, returning a valid buffer. |
tpl_surface_enqueue_buffer() |
Posts a given tbm_surface. This function requests the display server to post a frame. This is the function which can enqueue a buffer to the tbm_surface_queue. Make sure this function is called exactly once for a frame. Scheduling post calls on a separate thread is recommended. |
tpl_surface_enqueue_buffer_with_damage() |
Posts a given tbm_surface with region of damage. Damage information is used for reducing number of pixels composited in the compositor. Setting the num_rects to 0 or rects to NULL means entire area is damaged. This function requests a server to post a frame. This function is identical with the tpl_surface_enqueue_buffer() function except for delivering the damage information for updating. Make sure this function is called exactly once for a frame. Scheduling post calls on a separate thread is recommended. |
tpl_surface_set_post_interval() |
Sets the frame interval of the given TPL-EGL surface, which ensures that only a single frame is posted within the specified vsync intervals. When a frame ends, the frame interval is set to the surface’s current interval. |
tpl_surface_get_post_interval() |
Gets the frame interval of the given TPL-EGL surface. |
The following code snippet shows a simple example of the Tizen Porting Layer:
dpy = tpl_display_create(...);
sfc = tpl_surface_create(dpy, ...);
while (1) {
buf = tpl_surface_dequeue_buffer(sfc);
/* Draw something */
tpl_surface_enqueue_buffer(sfc, buf);
}
In the GPU vendor driver, the GPU frame builder handles the drawing. TPL-EGL exposes the native platform buffer identifiers and managers so that the buffer can be used in other modules. Currently, dma_buf/DRM is supported for these purposes. The EGL porting layer calls TPL-EGL functions to execute commands requested of it, and returns the results to the GPU vendor driver. TPL-EGL performs all protocol-dependent actions. Such protocol-dependent parts can be separated into TPL-EGL backends. TPL-EGL backend can also be configured at runtime, and you can specify which type of backend to use when initializing a display object.
TPL-EGL and Wayland Server and Client
Tizen uses the wl_tbm protocol instead of wl_drm. The wl_tbm protocol is designed for sharing the buffer (tbm_surface) between the wayland_client and wayland_server. Although the wayland_tbm_server_init and wayland_tbm_client_init pair is a role for the eglBindWaylandDisplayWL, the EGL™ driver is required to implement the entry points for the eglBindWaylandDisplayWL and eglUnbindWaylandDisplayWL as dummy. For more information, see https://cgit.freedesktop.org/mesa/mesa/tree/docs/specs/WL_bind_wayland_display.spec.
Figure: TPL-EGL and Wayland

Buffer Flow Between the Wayland Server and OpenGL® ES/EGL™ Driver
The following figure shows the buffer flow between the Wayland server and the OpenGL® ES/EGL™ driver. The passed buffer is of the tbm_surface type.
Figure: Buffer flow between Wayland server and OpenGL® ES/EGL™ driver

Project Git Repository
The following table lists the available project Git repositories.
Table: Git repositories
| Project | Repository | Description |
|---|---|---|
libtpl-egl |
platform/core/uifw/libtpl-egl |
Tizen Porting Layer for EGL™ |
libtbm |
platform/core/uifw/libtbm |
Library for the Tizen Buffer Manager |
coregl |
platform/core/uifw/coregl |
Injection layer of OpenGL® ES / EGL™ |
wayland-tbm |
platform/core/uifw/wayland-tbm |
Protocol for graphics memory management for Tizen |
emulator-yagl |
platform/adaptation/emulator/emulator-yagl |
OpenGL® ES / EGL™ driver for the emulator |
tpl-novice |
platform/core/uifw/ws-testcase |
Novice test framework for TPL |
libtpl-egl Reference Driver
The Emulator YAGL (OpenGL® ES / EGL™ driver for the emulator) is implemented by libtpl-egl.
The following commit explains how to port the driver with libtpl-egl from the traditional drm-based driver:
- Porting YAGL to the Tizen platform https://review.tizen.org/gerrit/#/c/67921/
Testing and Verifying the OpenGL® ES Driver
The Khronos OpenGL® ES CTS supports wayland-egl. libtpl-egl has a test case for the libtpl-egl. The ws-testcase’s tpl-novice has sample code for the libtpl-egl.